我所理解的 Azure AD / Easy Auth 工作逻辑
Microsoft 官方文档
https://learn.microsoft.com/en-us/azure/app-service/overview-authentication-authorization
https://learn.microsoft.com/en-us/azure/app-service/tutorial-auth-aad?pivots=platform-linux
https://learn.microsoft.com/en-us/azure/app-service/configure-authentication-oauth-tokens
文档中提到的架构图


按我理解后扩充的架构图(本地调试模式)

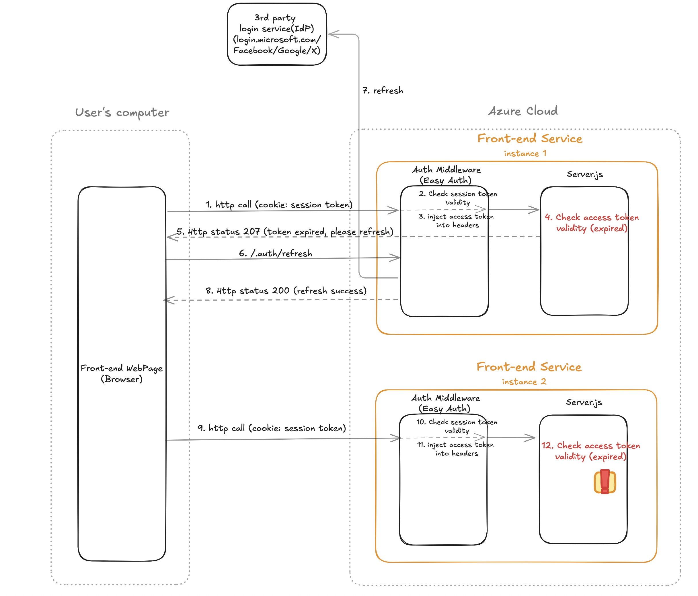
按我理解后扩充的架构图(Azure 部署模式)

流程图

说明: 前后端服务对应的 Azure App Service 都启用了 Easy Auth
-
用户访问前端服务 URL(例如 https://your-front-end-web-app.azurewebsites.net)。
-
Easy Auth Middleware(内置在 Azure App Service)拦截请求,检测到 没有 Session Token(Cookie 不存在或已过期)。
- 返回 302 重定向到身份提供商(IdP)(Microsoft、Google、Facebook、X 等)。
- 这个 URL 包含 redirect_uri,即登录成功后返回的地址。
-
浏览器被重定向到身份提供商的登录页面:
- 例如,Azure AD 登录 URL:
https://login.microsoftonline.com/{tenant_id}/oauth2/v2.0/authorize ?client_id=YOUR_CLIENT_ID &response_type=code &redirect_uri=https://yourapp.azurewebsites.net/.auth/login/aad/callback &scope=SCOPE -
用户输入凭据,身份提供商认证成功后,重定向回 Easy Auth 处理的回调 URL
https://yourapp.azurewebsites.net/.auth/login/aad/callback?code=AUTHORIZATION_CODEAuthorization Code 由身份提供商颁发。
-
浏览器按照 302 重定向请求的 URL,访问前端服务 这一步仍然是在 Easy Auth Middleware 里处理。
-
Easy Auth Middleware 处理请求,并使用 Authorization Code 向身份提供商获取 access Token / id token / refresh token / expires in Easy Auth 负责存储 Token,不会直接暴露给前端
- 例如,Azure AD 发送的请求:
POST https://login.microsoftonline.com/{tenant_id}/oauth2/v2.0/token Content-Type: application/x-www-form-urlencoded client_id=YOUR_CLIENT_ID &grant_type=authorization_code &code=AUTHORIZATION_CODE &redirect_uri=https://yourapp.azurewebsites.net/.auth/login/aad/callback &client_secret=YOUR_CLIENT_SECRET- 返回的 Token 信息:
{ "access_token": "ACCESS_TOKEN", "id_token": "ID_TOKEN", "refresh_token": "REFRESH_TOKEN", "expires_in": 3600 } -
Easy Auth Middleware 生成 Session Token,并通过 Set-Cookie 头返回给浏览器 Session Token (Cookie: AppServiceAuthSession)用于后续请求的身份验证:
-
浏览器在后续 Http 请求中包含 Session Token(Cookie),并访问前端服务。
-
Easy Auth Middleware 拦截请求,检测到 Session Token, 并确认是否过期。
- 如果 Session Token 过期,返回 302 重定向到身份提供商的登录页面。(跳转到步骤 2)
-
Easy Auth Middleware 根据 Session Token 中的信息,从存储中获取 access Token / id token / refresh token / expires in, 并将其添加到 Http Header 中。
-
前端服务从 Http Header 中获取 access token 并判断其是否有效 access token 的有效期可以使用 jwt decode 后的 exp 字段判断,也可以从 http header 中获取 expires_in 字段判断。
-
前端服务使用 access token 调用后端服务的 API。 并将 access token 使用 Bearer 认证方式添加到 Http Header 中。
Authorization: Bearer ACCESS_TOKEN -
后端服务的 Easy Auth Middleware 拦截请求,检测到 header 中的 Bearer access token, 并确认是否有效。 如果 access token 过期/无效/不存在,返回 401 错误。 如果 access token 有效,Easy Auth Middleware 从 Http Header 中获取 access token 并将其添加到 Http Header 中。(与步骤 10 类似)
-
后端服务的逻辑获取 header 中的 Bearer access token。
-
后端服务使用 access token 调用 IdP 服务的 API 并获取用户信息。
-
后端服务如果需要调用另一个后端服务的 API,也需要将 access token 使用 Bearer 认证方式添加到 Http Header 中。
Authorization: Bearer ACCESS_TOKEN
Access Token 过期后刷新的逻辑

-
浏览器在 Http 请求中包含 Session Token(Cookie),并访问前端服务。
-
Easy Auth Middleware 拦截请求,检测到 Session Token, 并确认是否过期。
- 如果 Session Token 过期,返回 302 重定向到身份提供商的登录页面。
-
Easy Auth Middleware 根据 Session Token 有效, 并根据 Session Token,从存储中获取 access Token / id token / refresh token / expires in, 并将其添加到 Http Header 中。
-
前端服务从 Http Header 中获取 access token 并判断其是否有效(此时发现已过期)
-
前端服务发现 access token 过期,返回 207 状态码
-
浏览器收到 207 后,调用/.auth/refresh 接口刷新 access token
-
refresh 请求被 Easy Auth Middleware 处理,从 IdP 拿到刷新后 access token
-
Easy Auth Middleware 返回 http 200 状态码
-
浏览器收到 200 后,重新进行步骤 1 的 http 请求
-
同步骤 2
-
同步骤 3
-
前端服务从 Http Header 中获取 access token 并判断其是否有效(此时发现未过期)
我们遇到的刷新 token 失败的问题

说明: 我们遇到的现象是,只有前端服务对应的 App Service Plan 启用了 Scale out 到多个 instance,才会出现刷新 token 失败的问题。
步骤 1 ~ 11 与上面的流程图一致。 步骤 12 时,前端服务从 Http Header 中获取 access token 并判断其是否有效 此时发现的 token 与步骤 4 拿到的 token 内容一模一样,仍然是无效的, 并没有拿到刷新后的 token。
这看起来非常奇怪
按照我们的多次测试,以及对官方文档的学习,加上和 Azure 技术支持的沟通,我们猜测的情况如下。


简单的说,也就是因为多个 instance 下的 access token 和 token 的 refresh 操作不同步,导致刷新 token 失败。
解决方案
其中一种解决方案是启用 ARR (Application Request Routing),将所有具有相同 Session Token Cookie 的请求都路由到同一个 instance 下。

这样可以保证多个 instance 下的 access token 和 token 的 refresh 操作不会出现不同步的问题。

一些思考

如果多个 App Service Instance 会导致 token refresh 和 token 管理不同步的话,和这个图的描述是否有矛盾呢? 从这个图上看 token store 是一个共享的资源,为什么会导致不同步呢?
关于通过将 key store 从 file 修改为 blob 来规避多个 instance 下 accesskey 不同步问题的文档
我们找到了如下文档,里面提到如果不启用 ARR 的话,也可以通过将 key store 从 file 修改为 blob 来规避多个 instance 下 accesskey 不同步问题。
https://johnnyreilly.com/easy-auth-tokens-survive-releases-on-linux-azure-app-service
目前我们正在尝试这个方案
按我们的假设, 可能可以这么理解
使用 file storage 作为 key store 的话

使用 blob storage 作为 key store 的话
