PrivadoID (polygonID) Web Wallet
资料
文档: https://docs.privado.id/docs/wallet/web-wallet/
Web Wallet: https://wallet.privado.id
Issue VC & Verification: https://web-wallet-demo.privado.id
流程图
架构

从加密钱包生成账户

登录到 Cloud Storage

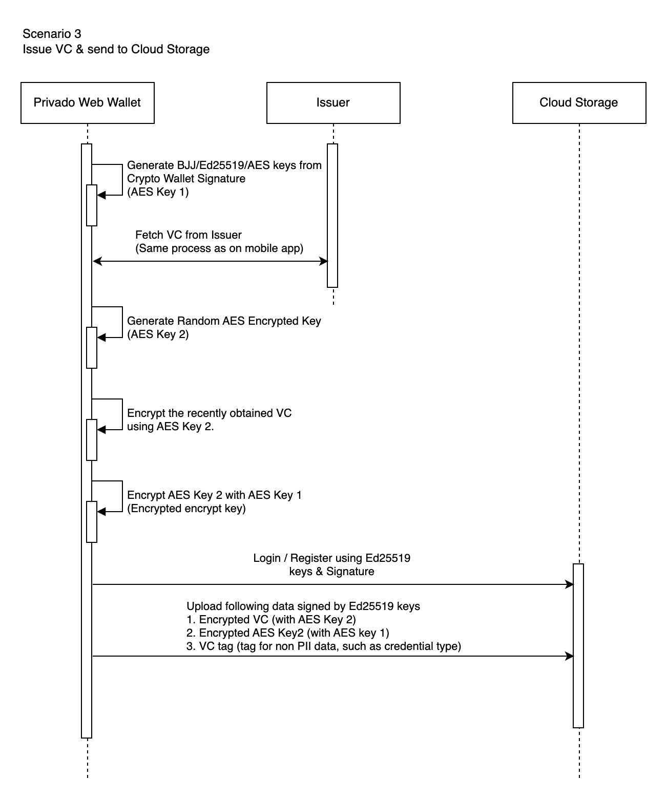
生成 VC 并发送到 Cloud Storage

生成 VP
